Dziś jest: środa, 14 styczeń 2026r.

Gospodarz. Portal rolniczy.
  • Gospodarz.TV
  • Katalog stron rolniczych
  • Firmy rolnicze
  • Ogłoszenia rolnicze
  • Gospodarstwa rolnicze
  • Galerie rolnicze

Farm Works - oprogramowanie rolnicze

dodaj do schowkaDodaj do schowka


pomniejsz czcionkę powiększ czcionkę

Farm Works - oprogramowanie rolnicze


rolnictwoprecyzyjne.com.pl

Oprogramowanie FarmWorks

FarmWorks Nowości w oprogramowaniu FarmWorksFarmWorks całkowicie zmieniło filozofię sprzedaży swojego oprogramowania, tworząc cztery podstawowe produkty składające się z dotychczas dostępnych modułów dostarczanych jako osobne licencje. Dzięki takiej integracji znacząco poprawiona została prostota obsługi i intuicyjność poszczególnych pakietów.

Obecnie oprogramowanie FarmWorks jest dostępne w następujących wersjach:

FarmWorks Mobile – oprogramowanie mobilne (pomiary powierzchni, próbkowanie gleby, zmienne dawkowanie nawozów VRA, obsługa czujnika oprysku GreenSeeker),

Farm Works Mapping – zawiera wszystkie moduły oprogramowania Desktop konieczne do prowadzenia rejestrów i inwentaryzacji zasobów w gospodarstwie oraz tworzenia map zasobności i aplikacji na potrzeby zmiennego dawkowania nawozów,

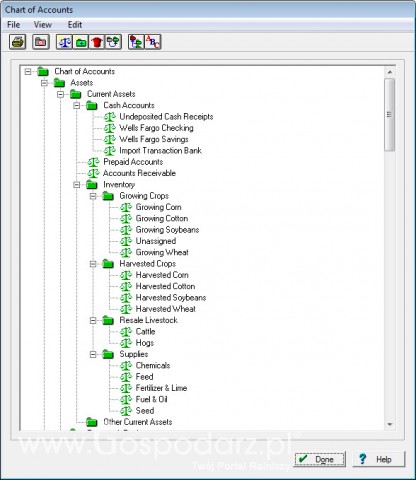
Farm Works Accounting – to pakiet oprogramowania do prowadzenia księgowości i pełnej ewidencji wydatków finansowych w gospodarstwie oraz tworzenia raportów dotyczących wielkości zbiorów i poniesionych kosztów uprawy,

Farm Works Surface - wykorzystuje dane o powierzchni pól zebrane przy pomocy komputera Trimble FmX na potrzeby projektowania układów drenów i systemów melioracji pól.




 

telefon Zapytaj o produkt


* pola wymagane
Imię i nazwisko:*
E-mail:*
Telefon:
Temat:*
Wiadomość: *
Kod: Captcha
Wpisz kod z obrazka:*

Ta firma nie ma wykupionego abonamentu
skontaktuj się z nią przez formularz kontaktowy

 
Tagi powiązane z tym produktem:
 

  Poleć
Jesteśmy na: Śledziku Facebooku

Dodano: 2012-01-29, Produkt oglądano: 338






Agencja Marketingowa Wizerunek Spółka z o.o.
Plac Berwińskiego 5, 66-120 Kargowa, NIP 596-172-58-30, REGON 080420978
TEL. +48 506 650 670, FAX (68)422-11-64, TEL. (68)422-11-63
© 2010-2012 Wszelkie prawa zastrzeżone Gospodarz.pl

View my Iframe Content